Web Site Creator

Мы можем это сделать для вас

iKvant

Система автоматизации управления производством для предприятий

Производство с максимальной эффективностью

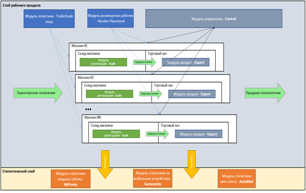
iKvant Модульная система автоматизации управления производством, применимая как на малых и средних предприятиях с небольшим количеством персонала, так и крупных производствах до 1000 сотрудников в нескольких сменах.

iKvant обеспечивает полный контроль над производственным процессом от планирования до маркировки готовой продукции и отгрузки продукции заказчику. Система минимизирует усилия и увеличивает возможности управления, предоставляя всю информацию о рабочем процессе в режиме реального времени и инструменты управления, чтобы повлиять на него.


Продажи с максимальной прибылью

iKvant автоматизирует все этапы производственного цикла и делает его ориентированным на максимальные продажи. Это включает в себя оптимизацию рабочего процесса в соответствии с приоритетностью полученных заказов Заказчика, информацию в режиме реального времени и управление запасами готовой продукции. Система включает в себя передовые инструменты для работы отдела продаж. В любое время менеджеры по продажам получают информацию о ходе выполнения заказа, погрузке и отгрузке товара клиентам.


Оптимизация производительности

iKvant включает в себя модули мониторинга и аналитики, которые позволяют выявлять узкие места в текущем производственном процессе, а также выдавать актуальную информацию для мониторинга и самоконтроля производственному персоналу для обеспечения выполнения установленных производственных планов. Полный гибкий контроль над деталями технологического процесса позволяет поддерживать максимальную экономическую эффективность предприятия даже в случае быстрого изменения рыночной конъюнктуры.

iKvant

iKvant +

iKvant Shop