Mobirise Web Builder

iKvant

Production management automation system

Production with top effectivity

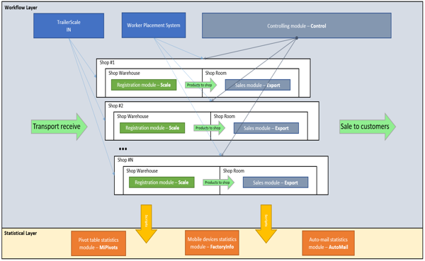
iKvant system automates management and maintenance of production. System provides full control over production process from planning to marking of completed goods and shipment of products to the customer. System is intended for small and medium-sized enterprises of the light and food industry. System minimize efforts and increase management capabilities by giving whole real time workflow information and controlling tools to affect it.


Sales with maximal profit

iKvant automates all stages of the production cycle and makes it orientated to maximal sales. This includes workflow optimization according to received customer’s orders priority, real time information and management of inventory stock for finished goods. System includes advanced tools for work of the sales department. At any time sales managers are informed about ordered goods progress, loading and shipments to customers.


Performance best possible

iKvant includes monitoring and analytics modules, which allows you to identify bottlenecks in the current production process, and give actual information for monitoring and self-control to production-level personnel to ensure the implementation of established production plans. Full flexible control over the details of the technological process allows to maintain maximum economic efficiency of the enterprise even in the event of a rapid change in market conditions.

iKvant

iKvant +

iKvant Shop