Mobirise

iKvant

Production management automation system

Product Structure

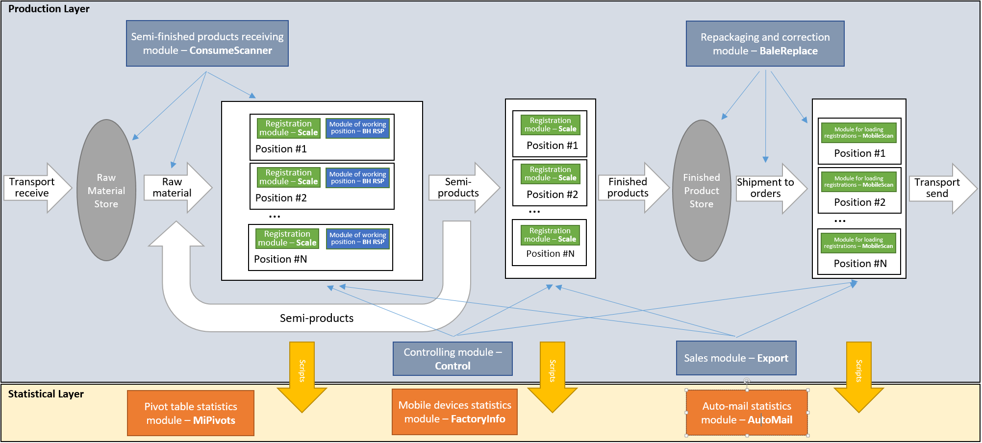
General overview schema illustrating main components in the production system, its relations in functionality and logical positions in whole system workflow

Registration module – Scale

Labeling and registration module

Making of production and semi-production items labeling and registration

Sales module – Export

Sales management module

Section “Sales” allows to perform orders creation and management system with support of full sales process from order to invoice management and basic statistics browsing. Also it makes editing of connected reference lists as customers, articles of finished goods, etc.

Module for loading registrations – MobileScan

Orders loading module

System module is loading and shipment procedures service tool, which is responsible for scanning and collecting items of finished goods to orders in loading procedure before shipping of the order

Controlling module – Control

System management module

Combined console of system management at level of real time production statistics and managing production for finished and semi-goods, goods storage buffers, production semi-goods articles, workers and workplaces, loadings and active orders existing in the system

Monitors

Working position monitors

Sifferent modules of real time performance and goal fulfilment demonstration to workers

Semi-finished products receiving module – ConsumeScanner

Semi-products consuming module

Semi-goods consumption registration and consumption management module

Repackaging and correction module – BaleReplace

Products management and revision module

This module serves for changing of production items status and goods inspection

Mobile devices statistics module – FactoryInfo

Mobile statistical module

Statistic browsing module – allows to provide system statistics collected in data hub to linked user devices operating with iOS

Auto-mail statistics module – AutoMail

Statistical module

These modules are responsible to provide all chosen users configured to receive this data in email message in comfortable and regular way