Mobirise

iKvant Retail

Automation system for shop management

Product structure

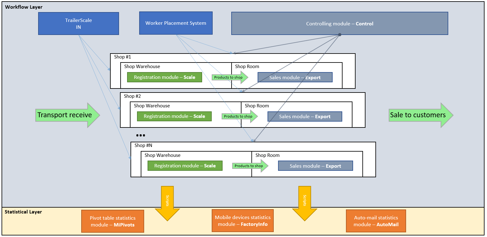
General overview schema to illustrate the main components in the system, their relationships in functionality and the logical positions in the workflow

Registration module – Scale

Labeling and registration module

Making of production and semi-production items labeling and registration

Sales module – Export

Sales management module

Section “Sales” allows to perform orders creation and management system with support of full sales process from order to invoice management and basic statistics browsing. Also it makes editing of connected reference lists as customers, articles of finished goods, etc.

Controlling module – Control

System management module

This module is a combined console of system management at level of real time production statistics and managing production for finished and semi-goods, goods storage buffers, production semi-goods articles, workers and workplaces, loadings and active orders existing in the system

Worker Placement Module – WP

Workers management module

This module provides shift managers with tools to register, browse and control a lot of parameters

Module of logistic management – TrailerScale

Logistics module

This module manages logistic input and output of material from the factory

Mobile devices statistics module – FactoryInfo

Mobile statistical module

This is a statistic browsing module – allows to provide system statistics collected in data hub to linked user devices operating with iOS

Auto-mail statistics module – AutoMail

Statistical module

These modules are responsible to provide all chosen users configured to receive this data in email message in comfortable and regular way